Data Model Subset Distribution |
[This is preliminary documentation and is subject to change.]
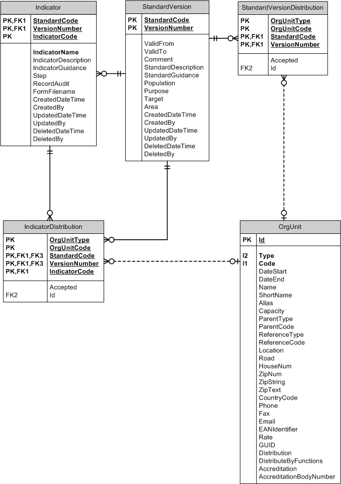
Accreditation Distribution (base data)

Table name | Summary |
|---|---|
Standard editions | |
Indicators | |
Distribution of standard editions to institutions (= primary distribution) and to subunits (= secondary distribution) | |
Distribution of indicators to subunits (= tertiary distribution) | |
Organizational units (part of kernel / core data model) |